Automate the work.
Build with certainty.
MicroEng Overwatch is a desktop automation engine developed for the built environment that can run clash detection, data audits, and file processes without manual effort.
Pre-release access by invitation • Product update news included

Early access
Subscribe for launch updates
MicroEng Overwatch is currently in pre-release. Join the list to get early-access invitations, release milestones, and product news as we expand availability.
Built around how digital engineering teams operate today
Current capabilities aligned to the live Overwatch platform
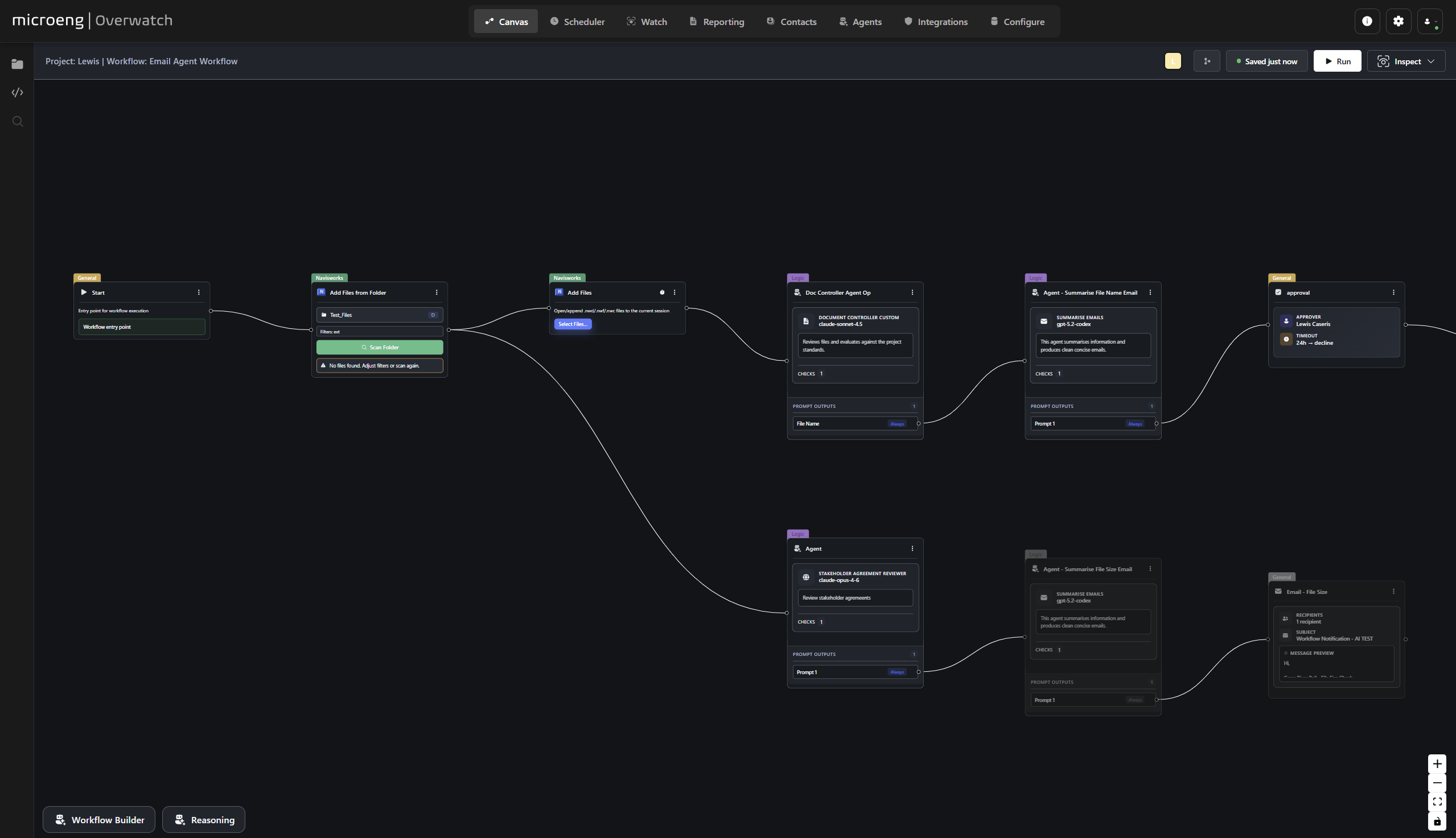
Visual, node-based flow builder with reusable templates
Drag and drop to create workflows visually. Save and reuse templates across projects for consistent automation.
Runs locally for core workflow execution and operational control
Overwatch is a Windows-first desktop application designed to execute automation close to your project files, with optional cloud-connected services for account and selected features.
Scheduler and queue for reliable, repeatable operations
Run workflows on cadence with a predictable execution queue. Keep recurring jobs auditable and consistent across project delivery cycles.
Contacts and groups for controlled distribution workflows
Maintain project-specific recipients and groups for structured notifications, approvals, and delivery comms.
Works with your existing BIM and document ecosystem
Connect Navisworks-centric workflows, optional ProjectWise operations, CDE connectors, and delivery integrations.
Watches, agents, and knowledge workflows where required
Monitor changes on cadence, trigger workflows automatically, and extend selected use cases with AI agents and knowledge retrieval.
How Overwatch Works
Three simple steps to transform your project workflow management
Build
Create a workflow by connecting steps that match your project needs. Each step is simple and transparent, so your process is easy to understand and refine.
Run
Execute the workflow with a single action. Overwatch applies your rules consistently across models and datasets — cutting down hours of manual checks to just minutes.
Scale
Use the same workflow on a single file, a federated model, or across multiple projects. Overwatch ensures results remain accurate and repeatable, no matter the scope.
Overwatch gives teams in the AEC sector the structure to standardise processes, reduce risk, and keep projects moving without adding complexity.
Current platform scope
• Workflow Canvas with reusable operators and templates
• Scheduler + execution queue for recurring jobs
• Watches (Overwatch) for cadence-based change detection
• Contacts and groups for workflow distribution controls
• Navisworks-centric automation and optional ProjectWise operations
• Optional AI agents and knowledge-base retrieval patterns
Plans built to scale
Evaluate the available tiers now, then scale your rollout as access expands.
Explore pricing tiers
Compare Starter, Pro, Enterprise, and Business plans—then check out securely with Stripe.
Ready to see Overwatch in action?
Tell us what your team needs to automate and we’ll map the right rollout path.
Pre-release program • Invite-led onboarding